
Generate YouTube Thumbnails with Nano Banana and GPT Models
Log In
This Gumloop workflow powers an AI thumbnail generator that creates custom YouTube thumbnails based on your text, styling preferences, background color, and uploaded images.
Overview
How It Works
The App (WeWeb Frontend)
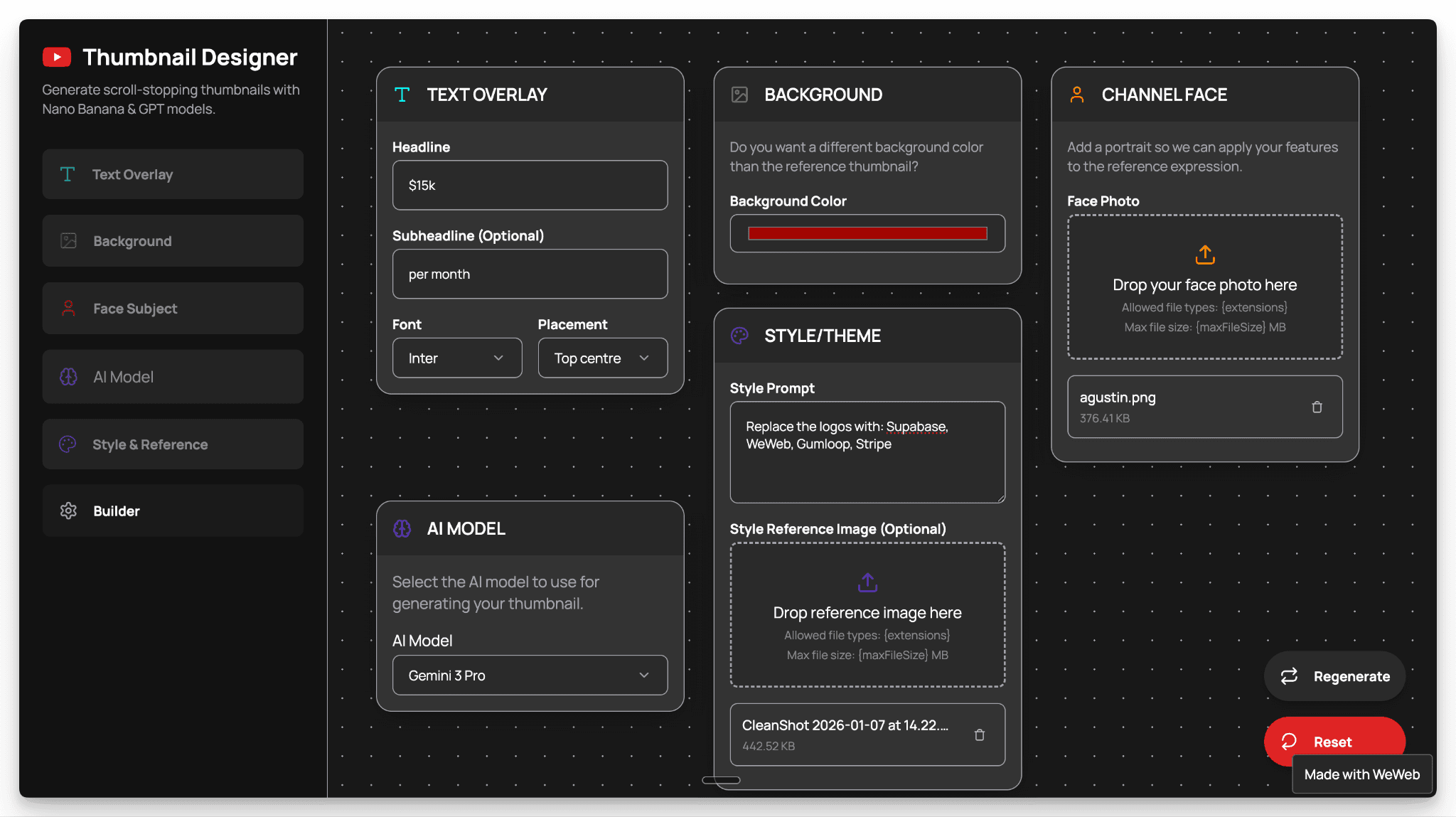
Users customize every aspect of their thumbnail through a simple interface:
Title & subtitle text - Add your main headline and supporting text
Font selection - Choose fonts that match your brand
Text placement - Position text exactly where you want it
Background color - Set custom background colors
Reference image - Upload a thumbnail design you like and specify any edits to make on top of it
Channel face photo - Add your face or any profile image
AI model preference - Choose between Nano Banana or GPT Image models
Generate - Click to create your thumbnail
The Workflow (Gumloop Backend)
Once the user hits Generate:
WeWeb sends all inputs (text, fonts, colors, placement, images) to the Gumloop workflow via Supabase edge function
Gumloop converts the reference image and all user inputs into a structured JSON format
The JSON is processed by your selected AI model (Nano Banana or GPT Image)
The AI generates the final thumbnail with all customizations applied
The result is returned to WeWeb via webhook, and the user can download their thumbnail
Why This Workflow Is Useful
Creating YouTube thumbnails costs $5-15 per design or 1-3 hours in Canva/Photoshop. This workflow generates them in under 3 minute, so you can test variations and publish without the bottleneck.
Pick a reference thumbnail you like, then customize the text, fonts, colors, background, and face photo using Nano Banana or GPT Image models to match your style.
Built for creators publishing weekly, agencies managing multiple channels, or anyone who wants to build a thumbnail generator SaaS. Use it yourself or monetize it with credits, subscriptions, or white-label options.
Demo Screens

Thumbnail Designer Frontend
Add your text, branding and AI model preferences in the weweb app

Gumloop Workflow Template
Once you configure your branding -> this Gumloop workflow runs to generate your thumbnail
Scout Summary
Price
Free
Rating
No reviews yet
Log In
Details
Creator
WeWeb
Website
https://www.gumloop.com/templates/generate-youtube-thumbnails-with-nano-banana-and-gpt-modelsType
Workflow
Compatible
Gumloop